September 13, 2017 at 5:33 am
I have a problem with SSAS trying to relate tables.
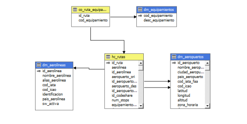
I have this tables:
1) hc_routes (airplanes routes):
id_route, id_aeroline, id_airport_source, id_airport_destination
PK: id_route
2) co_route_equipments (planes of each route)
id_route, id_equipments
PK: id_route, id_equipments (I have N equipments for each id_route)
3) dm_equipments
id_equipment, desc_equipment
PK: id_equipment
4) dm_airport
id_airport, ....(atributes)
PK: id_airport
5) dm_aeroline
id_aeroline, ....(atributes)
PK: id_aeroline
I have made a data source and a cube with this tables. I define metrics for hc_routes y co_route_equipments
(count of routes).
In the dimension usage I can link:
- hc_routes with dm_airpors and dm_aeroline
- co_route_equipments with dm_equipments
I would like to relate dm_equipments with hc_routes but I don't know how...
I want to count how many routes has a equipment, but filtering by airport or airline then
I need to use hc_routes
dm_equipment - (id_equipment) 1:N -> co_route_equipment ->(id_route) 1: 1 -> hc_routes
Any advice will be greatly appreciated


October 16, 2017 at 12:31 am
juanvg1972 - Wednesday, September 13, 2017 5:33 AMI would like to relate dm_equipments with hc_routes but I don't know how...
I want to count how many routes has a equipment, but filtering by airport or airline then
I need to use hc_routesdm_equipment - (id_equipment) 1:N -> co_route_equipment ->(id_route) 1: 1 -> hc_routes
Any advice will be greatly appreciated
You could do this with a Many To Many relationship using the Co Ruta Equipamientos as the Intermediate Measure Group. More information on M2M relationships in SSAS from the follwoing links:
https://docs.microsoft.com/en-us/sql/analysis-services/lesson-5-3-defining-a-many-to-many-relationship
https://www.sqlbi.com/wp-content/uploads/The_Many-to-Many_Revolution_2.0.pdf
Viewing 2 posts - 1 through 2 (of 2 total)
You must be logged in to reply to this topic. Login to reply