Added few more examples
On Technet forum, Op was looking for a way to get table cardinality for all databases in an instance. There are many ways to get the result. This post gives you an idea and SQL in which undocumented SP’s being called “sp_MSforeachdb and sp_MSforeachtable”.
The above undocumented SP’s iterate through each database and each table of a SQL instance
Download SQL :- UndocumentSPToGetNoOfRowsAllDatabases
SQL:-
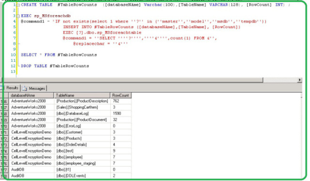
CREATE TABLE #TableRowCounts ([databaseNAme] Varchar(100),[TableName] VARCHAR(128), [RowCount] INT) ;
EXEC sp_MSforeachdb
@command1 = 'IF not exists(select 1 where ''?'' in (''master'',''model'',''msdb'',''tempdb''))
INSERT INTO #TableRowCounts ([databaseNAme],[TableName], [RowCount])
EXEC [?].dbo.sp_MSforeachtable @command1 = ''SELECT ''''?'''',''''&'''',count(1) FROM &'',@replacechar = ''&'''
SELECT * FROM #TableRowCounts
DROP TABLE #TableRowCounts
Note:-The above query is expensive. Please use at your risk
Output-
The use of IF and Like clause with sp_MSforeachtable
EXEC [sp_MSforeachtable] @command1=N' IF (N''?'' =''[dbo].[log]'') BEGIN PRINT N''?'' SELECT COUNT(*) from ? END'
EXEC [sp_MSforeachtable] @command1=N' IF (N''?'' LIKE N''%Resource%]'') BEGIN PRINT N''?'' SELECT ''?'' TABLENAME,COUNT(*)…
View original post 102 more words
